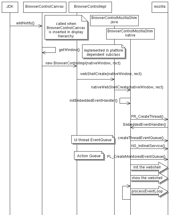
webclient: sequence diagram it Works: Startup Event Trace

home | contents | what it is | who needs it | embedding | api | class diagram | sequence diagram | demo | summary

A more advanced diagram is available here.